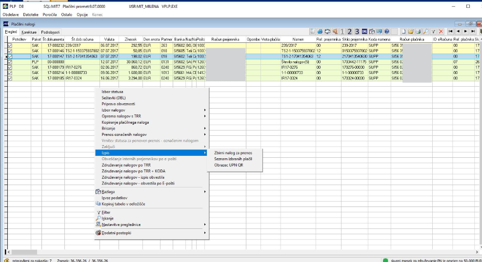
V dodatnem meniju (desni klik) sta omogočena izpisa pripravljenih prenesenih postavk pred izvedbo prenosa podatkov v obliko za bančni program in izpis obrazca UPN QR.
Izpisa za pregled plačilnih nalogov se uporabljata na primer za potrditev podpisnika oziroma odgovorne osebe, da so pripravljeni nalogi primerni za plačilo na nek dan.
Kateri nalogi se izpišejo na posamezni izpis:- samo označeni nalogi v koloni Potrdi- za en transakcijski račun plačnika (vsak TRR plačnika gre na svoj izpis)- za datum plačila (tekoči dan ali starejši datum plačila od tekočega ali prazen datum plačila se skupaj obravnavajo kot nalogi za tekoči dan). Če je datum plačila starejši od tekočega dne, se izpiše na nov izpis.
Kontrolnik plačilnih nalogov je druga možnost izpisa pripravljenih plačilnih nalogov.
Izpis obrazca UPN QR:
Problemi pri nabavi izničijo investicije v proizvodnjo
Razpis za proizvodnjo P4D – kje se lahko zatakne?
Pomen digitaliziranih oskrbovalnih verig
Ključen kazalnik za uspeh proizvodnih podjetij