Vnos - Pomoč na šifrante

Na poljih na katerih lahko vnesemo samo vrednosti iz določenega šifranta, se ponudi pomoč pri vnosu. Ponudi se šifrant iz katerega smemo izbrati želene vrednosti.

Kako deluje?

Na sliki imamo primer izbire partnerja. V polje Partner lahko zapišemo želeni niz naziv partnerja. V kolikor vpisano nobenemu zapisu ne ustreza 100%, se po pritisku na Enter odpre pomoč:

- V polju za vpis iskalnega niza je že predhodno vpisan niz, poleg pa je število najdenih zapisov (na sliki 1), ki temu nizu ustrezajo.
    - Privzeto se išče v koloni, ki smo jo nazadnje uporabili za iskanje (na Sliki 1 Naziv). Iskalno kolono lahko zamenjamo. Zadnje tri najpogostejše iskalne kolone so vedno na vrhu seznama.
    - z izbiro vsebovanja ali ne-vsebovanja iskalnega niza povemo ali so dovoljeni tudi zapisi, ki v svojem nazivu vsebujejo iskalni niz, se pa ne začenjajo nanj
- Ponudi se seznam zapisov, ki najbolj ustreza iskalnemu nizu: najprej tisti, katerim se naziv začne na iskalni niz, nato tisti, ki imajo iskalni niz znotraj naziva.
- Ponudi se max. št. ustreznih zapisov, kar je lahko še vedno premalo. Zato na istem mestu lahko nadaljujemo z vpisom iskalnega niza in tako zožimo nabor ustreznih podatkov.
- Z Enter ali s puščico navzdol se prestavimo v šifrant, kjer poiščemo pravilni zapis.
- Z Enter potrdimo.
- Šifrant se zapre in nadaljujemo s prvotnim vnosom.

pomoc1.PNGSlika: Pomoč pri vnosu - vpišemo začetek naziva partnerja. Iskalnik ponudi najboljše zadetke urejene po abecedi

Iskalni niz mora popolnoma ustrezati

Glede na polje po kateri iščemo iskalni niz se ponuja tudi dodatni filter s katerim lahko:
- pri tekstovnih poljih izbiramo ali iskalni niz natančno določa zadetke ali je lahko le del zadetka

pomoc2.PNGSlika: zadetki morajo natančno ustrezati iskalnemu nizu od leve proti desni

- pri numeričnih poljih lahko izbiramo matematične indikatorje (= , >, <, <=, >=, <>)

pomoc4.PNGSlika: iščemo izmed partnerjev, ki imajo dni za valuto enako 60

Šibek iskalni niz = veliko (preveč) zadetkov

V kolikor bo vnosni niz ustrezal veliki količini zadetkov, se bo na ekranu pokazalo le toliko zadetkov kolikor jih dovoljuje sistemska nastavitev (uporabniški nivo) XMAXREC. Tako bo poleg števila prikazanih zadetkov tudi podatek, koliko je vseh možnih zadetkov. Na sliki 2 vidimo 3391 zadetkov od možnih 1000.

Razlog za tako omejitev je varčevanje pri obremenitvi strežnika. Preobremenjen strežnik namreč lahko upočasni delovanje strežnika, kar bi občutili vsi, ki preko programa Orkester ali kako drugače delajo preko strežnika.

pomoc5.PNGSlika: iskalni niz ustreza več kot 1000-tim zadetkom

Noben zapis se ne začne na iskalni niz

V primeru iskalnega niza, kateremu ustreza več zapisov, vendar nobeden v začetku naziva, se poleg iskalnega niza zapiše "Zapisi vsebujejo iskalni niz". Ponudijo se samo zapisi, ki iskalni niz vsebujejo.

pomoc6.PNGSlika: Vnesen iskalni niz imajo ponujeni zapisi nekje sredi naziva.

Iskalni niz ne vsebuje niti eden zapis

V primeru iskalnega niza, kateremu niti en zapis ne ustreza, se poleg iskalnega niza zapiše "Noben zapis ne ustreza iskalnemu nizu". Pregled šifranta se ne spremeni.

pomoc7.PNGSlika: Vpisan iskalni niz ne vsebuje niti en zapis v šifrantu

Izbira kolone po kateri iščemo iskalni niz

Običajno se uporabniki navadijo enega načina iskanja: partnerje iščejo vedno po nazivu ali vedno po šifri partnerja. Pri prvi uporabi pomoči iz določenega šifranta, se bo iskanje izvajalo po privzeti koloni. Običajno je to šifra (Delavci, Projekti, Kontni plan) ali naziv (Partnerji, Artikli). V manjših šifrantih vedno po nazivu.

Uporabnik s pritiskom na puščico (slika 5) pridobi seznam vseh kolon po katerih je iskanje možno. Na prva tri mesta se postavijo zadnji trije izbori.

Pri naslednji izbiri iz istega šifranta, se bo iskanje izvajalo po zadnji izbiri.

Pomoč_6.PNGSlika: Sprememba kolone po kateri iščemo iskalni niz

Uporaba vprašaja sredi iskalnega niza

Pri uporabi "govorečih" šifer se rado zgodi, da določen del šifre ne igra nobenega pomena. Problem je, če se ta del šifre nahaja sredi šifre (take primere srečamo pri šifrah artiklov ali projektov).

Namesto teh "nepomembnih" znakov lahko v iskalni niz zapišemo vprašaj.

V spodnjem primeru bo iskalnik ponudil vse partnerje, ki imajo šifro sestavljeno iz
- 00
- karkoli, karkoli
- 1

V primeru uporabe vprašaja v iskalnem nizu indikator Vsebuje / Ne vsebuje ne igra nobene vloge. Vedno se zahteva natančen zadetek.

pomoc8.PNGSlika: Iskalni niz, ki dovoljuje, da ima iskana šifra na tretjem in četrtem mestu katerikoli znak

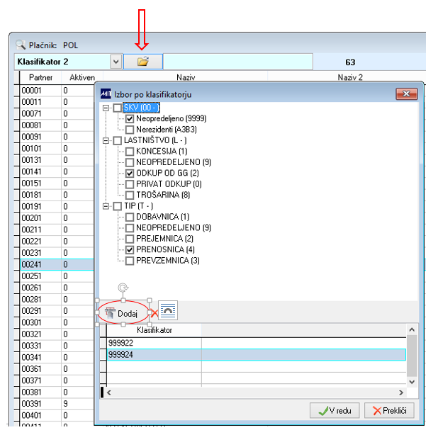
Iskanje po klasifikatorju

Partnerje, artikle, delavce in priponke lahko med seboj ločimo in tudi iščemo po klasifikatorju. Zaradi specifične strukture klasifikatorja je tudi izbira klasifikatorja nekoliko drugačna.

Takoj, ko se izbere iskalna kolona Klasifikator 2 se odpre okno s prikazano drevesno strukturo klasifikatorja. Z kljukicami označimo želeno in potrdimo. Izbrani klasifikator se prikazuje v spodnjem delu tabele.

Če en klasifikator ne zadostuje, lahko dodamo še enega oz. toliko kot jih potrebujemo za ustrezni filter.

pomoc9.PNG

 

V tem prispevku