Vnos potnega naloga

V meniju Dokumenti \ Potni nalogi izvajamo vnos novih potnih nalogov in pripadajočih službenih poti s stroški ter pregledujemo že vnesene podatke.  

PS01.JPG

Po vstopu v meni Potni nalogi imamo možnost izbora potnih nalogov glede na:
- stroškovno mesto
- posamezno šifro delavca ali vse (*),
- datum od (lahko prazno),
- datum do,
- status.

Pravice in možnosti omejitve za katere delavce lahko naloge pregledamo oziroma vnašamo:

- Pravica PS.VNOS - če nimamo izbranega atributa A pomeni, da lahko vidimo in vnašamo le svoje naloge. V šifrantu delavcev mora biti vpisano uporabniško ime.

                             - če imamo izbran atribut A pomeni, da lahko vidimo in vnašamo naloge za vse zaposlene.

- Pravica SIFRE.VSI_STRM - (PS.VNOS ima atribut A vključen) - dodatna omejitev delavcev glede na stroškovno mesto zaposlenih iz šifranta delavcev. Poleg pravice določimo preko dodatnega menija do katerih stroškovnih mest imamo pravico. Ta pravica se upošteva tudi pri vnosu komercialnih dokumentov.

- Pravica SIFRE.VSI_DELAVCI - (PS.VNOS ima atribut A vključen) - dodatna omejitev delavcev glede na šifro delavcev zaposlenih iz šifranta delavcev. Poleg pravice v programu Admin določimo preko dodatnega menija še do katerih zaposlenih imamo pravico. Ta pravica se upošteva še v programu CRM.

Če uporabnik nima dodeljene te pravice pomeni pravico do vseh šifer delavcev.

- Pravica ADMIN, ADMINSQL - imamo pravico pregleda in vnosa nalogov za vse zaposlene. 

Statusi nalogov:
- neknjiženi (v tabeli nalogov je to status 1)
- izpisani s potrditvijo (v tabeli je to status 4)
- knjiženi (v tabeli nalogov je to status 5)
- brisan (v tabeli nalogov je to status B)
- arhivirani - potni nalogi brez realizacije (v tabeli nalogov je to status T)

Po potrditvi izbornih pogojev program prikaže naloge na pregledu.

Pregled potnih nalogov (samo svoje oz. ali vidimo tudi potne naloge drugih zaposlenih) je odvisen od nastavljenih pravic za delo v paketu.

Pregled podatkov je razdeljen na tri dele:
- Potni nalog - izvajamo  vnos potnih nalogov
- Realizacija - izvajamo vnos relacij
- Stroški - izvajamo vnos stroškov za posamezno službeno pot, relacijo

Najpogostejši vrstni red postopkov je naslednji:
1. Vnos potnega naloga (izpolnitev polj na vnosu, vnos izvajamo preko ikone za dodajanje), ob shranitvi vseh podatkov program avtomatsko dodeli potnemu nalogu zaporedno številko v sistemu in interno številko naloga.
2. Izpis potnega naloga in potrditev/odobritev naloga s podpisom ali potrditev z opcijo za Podpisovanje
3. Vnos relacij: pozicij je toliko, kolikor je različnih relacij oziroma datuma veljavnosti. 
Omogočen je uvoz pozicij obračuna potnih stroškov iz storitvenih nalogov. Uvoz pomeni le nadomestilo vnosa.
4. Vnos stroškov za posamezno relacijo
5. Izpis obračuna potnih stroškov
6. Izpis s potrditvijo
7. Knjiženje potnega naloga

PS02.JPG
Dodatni meni pregleda potnih nalogov ima naslednje opcije:

PS03.JPG

Vnos potnega naloga

Namesto vnosa novega naloga lahko izvedemo tudi kopiranje obstoječega naloga.
Vnos novega potnega naloga izvedemo preko ikone Dodaj ali na tipkovnici s tipko <F3> ali kombinacijo tipk <CTRL+N>.

POTST9.JPG
Vnosna polja se nastavijo po uskladitvi z naročnikom. Vsa razpoložljiva polja so navedena na povezavi Nastavitev polj vnosa.

POTST10.JPG
Na vseh tekstovnih poljih je dodana ikona. V primeru dvoklika na ikono vsak zaposleni izbere svoje besedilo predhodnih vnosov. V primeru potrditve polja s tipko »enter« se prav tako pokaže navedeno besedilo. Ostala polja, ki niso tekstovna, imajo enako ikono, ki pa omogoča dostop do šifranta vnosnega polja.

Leto in števila naloga se ponudita glede na ponujeni datum veljave. Če se datum veljave spremeni na npr. preteklo leto, se ustrezno spremeni tudi podatek v polju Leto in Nalog.

Na vseh datumskih poljih je dodana ikona za koledar. S klikom na ikono se odpre koledar. Izbor dneva izvedemo z dvoklikom na poljuben dan. Datum se avtomatsko vpiše v datumsko polje.

Če smo v šifrant Vozila vpisali šifro delavca, program po potrditvi šifre delavca na vnosu potnega naloga v polje Vozilo vpiše šifro vozila. 

Polje Vnos dnevnic: Možne vrednosti izbora so D – da in N – ne. Če izberemo N, se polja za vnos podatkov o dnevnicah avtomatsko zaprejo. Osnovna vrednost polja je D.

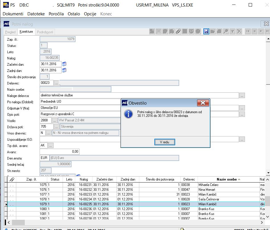
Po izvedeni shranitvi vnesenih podatkov program potnemu nalogu dodeli zaporedno številko in interno številko. 

Po shranitvi je vzpostavljena kontrola potnega naloga in sicer program obvesti in opozori uporabnika v primeru, da za istega delavca že obstaja v istem obdobju drug potni nalog. 

PS_905_vnos_korekture1.JPG

Potni nalog izpišemo.

Dokler dokument ni izpisan s potrditvijo, lahko na vnosnih poljih naloga izvajamo Korekture podatkov.

Zaporedje vnosa potnih nalogov določa nastavitev sistemske nastavitve XNAC_VNOSA.

Osnovna nastavitev je, da se po vnosu potnega naloga predlaga vnos realizacije in dodatnih stroškov. Možnost je, da se po vnosu potnega naloga predlaga vnos novega potnega naloga.

Dodana je možnost shranjevanja pdf slike potnega naloga na zapis dokumenta. Ponovni izpis shrani sliko dokumenta dokler je na statusu 1.
Obračun potnega naloga je omogočeno shranjevati ob izpisu s potrditvijo.

Delovanje se krmili preko sistemske nastavitve na nivoju vzdrževalca sistema XPDF_DOK (PU,PT).

Vnos relacij, dnevnic na pozicije

Okno za vnos realizacije lahko delimo glede na vsebino na tri dele:
1. Podatki o časovnem trajanju službene poti (datum odhoda - prihoda, ura odhoda - prihoda)
2. Podatki o kilometrini in relaciji
3. Podatki o dnevnicah

POTST21.JPGSlika 7- Možnosti za vnos relacij potnega naloga

Polja vnosa so sistemsko nastavljiva. Več o možnih poljih si lahko ogledamo na povezavi: Nastavitev polj vnosa

POTST22.JPG

Na spodnjem oknu vnosa program prikazuje vse vnesene relacije.

Kot začetni in zadnji dan vnosa program ponudi zadnji predhodno že shranjeni dan relacije povečan za en dan.
Na vseh tekstovnih poljih je dodana ikona. V primeru dvoklika na ikono vsak zaposleni izbere svoje besedilo predhodnih vnosov. V primeru potrditve polja s tipko »enter« se prav tako pokaže navedeno besedilo.
Polja za vnos dnevnic so zaprta, ker ima nalog definirano, da se dnevnice ne vnašajo.
Kilometrina se vpiše samo v primeru Z-zasebnega vozila.
Prevoženi kilometri se lahko prepišejo iz šifranta Relacije, ali pa vnesemo številko. Na podlagi tega vnosa se preračuna Končno stanje števca.
Če izvedemo korekture prevoženih kilometrov, se izvede preračun stanja števca na vseh naslednjih zapisih relacij na nalogu. Program javi obvestilo:

POTST23.JPG

Podatki o dnevnicah                                                                                                                                                                                             

Tip dok. za dnevnice: šifra tipa dokumenta - dnevnica iz šifranta tipov dokumentov. Vnos šifre tipa dokumenta je obvezna. Če na službeni poti ni bilo stroškov dnevnice, se vnese vrednost dnevnice 0,00 oziroma izbere iz šifranta dnevnic šifro dnevnice, ki ima vrednost dnevnice enako 0,00. Tipov dokumentov za dnevnico je lahko več, odvisno je od tega koliko različnih parov konto - protikonto za kontiranje dnevnic uporabljamo.

Vrsta dnevnice: iz šifranta dnevnic izberemo vrsto dnevnice. Program ponudi dnevnice, ki imajo v šifrantu dnevnic vpisano isto šifro države kot je na poziciji obračuna.

Prosti opis dnevnice: dodatni prosti opis dnevnice (opomba). Lahko vpišemo tudi npr. razlog zvišanja, znižanja dnevnice. Ta opis se prenese v vodenje projektov.

Dnevnica: predlaga se vrednost dnevnice iz šifranta dnevnic za izbrano dnevnico. Lahko se jo popravi.

Količina: število izbranih vrst dnevnic na službeni poti. Program glede na izbrano vrste dnevnice v polju Vrsta dnevnice, ponudi število dnevnic glede na datum in uro odhoda in datum in uro prihoda.

% zvišanja / znižanja: Zakonodajalec predvideva znižanje dnevnice npr. v primeru, če prenočišče vključuje tudi zajtrk. Če je znižanje za 15 %, v to polje vpišemo količnik 0,75. Celotno število dnevnic, ki je vpisano v polju količina se bo znižala na vpisani količnik. Če želimo dnevnico zvišati za 15 % vpišemo 1,15. V primeru, da želimo obračunati 1 celo in eno znižano dnevnico, to pomeni vnos na dve ločeni poziciji za realizacijo.

Vnos stroškov

Dodatne stroške, nastale na službeni poti, vnesemo z nadaljevanjem vnosa po vnosu realizacije (sistemska nastavitev XNAC_VNOSA - 3. nivo).

Naknadno dodatne stroške vnesemo tako, da:
- izberemo potni nalog in kliknemo na vrstico potnega naloga
- izberemo konkretno realizacijo, na katero želimo dodati dodatne stroške
- z dodatnim menijem ali z dvoklikom na konkretno realizacijo izvedemo zahtevo za vnos novega stroška.

POTST24.JPG 

Za vsako drugačno vrsto tipa dodatnega stroška ali za vsak dodatni strošek nastal na službeni poti, vnesemo svojo pozicijo stroškov.

POTST25.JPG
Program ponudi datum iz vnesene relacije. Popravljanje datuma ni mogoče, ker se stroški vežejo na konkretno relacijo na dan. Program javi obvestilo: "Datum veljave stroška mora biti znotraj obdobja realizacije. "

Poleg polj za izbor iz šifranta je dodana ikona za »hitro pomoč«.

V polju Tip dokumenta program ponudi vse tipe, ki imajo v šifrantu "Tipi dokumentov" vrsto tipa P.

Polje za šifro stroškovnega mesta in državo je lahko tudi zaprto, ker se oba podatka definirata že na poljih potnega naloga.  

Uvoz pozicij iz storitvenih nalogov

Opcija omogoča kreiranje pozicij potnega naloga na katerega smo postavili program iz izbranih pozicij storitvenega naloga.

Določimo obdobje od - do. Izbrati je potrebno artikel za kilometrino. Vnesemo tudi artikel iz pozicij storitvenega naloga, ki se ne sme upoštevati v čas odsotnosti.

Določimo šifro tipa dogodka za kilometrino in dnevnico. Program bo izdelal pozicijo na obračun potnega naloga, kjer stoji program, ko delamo uvoz.
Izberemo še šifro relacije. Število kilometrov se bo upoštevalo iz pozicije storitvenega naloga.
V primeru opravljene dejavnosti, kjer nam pripada dnevnica, izberemo ustrezno šifro dnevnice sami, preko korekture pozicije obračuna potnega naloga.

Dodatne stroške na službeni poti tudi vnesemo sami.

PS_UvozSN.jpg

Dodatni meni Obračun

Opcija dodatnega menija omogoča hiter pregled trenutno vnesenih podatkov in izračun zneskov kilometrine, dnevnice, povračila stroškov s končnim dejanskim izračunom izplačila.

POTST28.JPG

Dodatni meni Obračun vseh

Opcija dodatnega menija omogoča hitri izračun vseh podatkov potnih nalogov trenutnega pregleda.

POTST29.JPG


V tem prispevku