Desni meni: Združevanje nalogov po TRR

Opcija omogoča združevanje več plačilnih nalogov z enakim transakcijskim računom v en plačilni nalog in razdruževanje plačila ob uvozu bančnega izpiska.

Opcija je pogojena z nastavitvijo sistemske spremenljivke XZDRUZI za paket PLP (na nivoju MIT). Naloge pripravimo po standardnem vrstnem redu:
1. Pripravimo obveznosti.
2. Jih prenesemo med pripravljene plačilne naloge (status 3).
3. Jih označimo.
4. Jim določimo Transakcijski račun iz katerega se bo plačilo izvedlo.
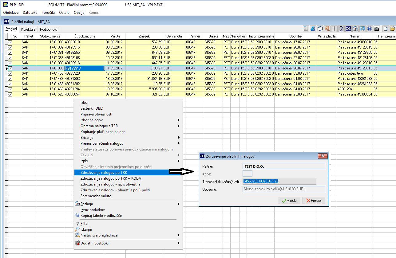
5. Za združevanje plačilnih nalogov izberemo opcijo desnega menija.

9939094_1.JPG

Odpre se poseben izbor, v katerem lahko izberemo:
- Samo naloge izbranega transakcijskega računa (na katerem stojimo s kurzorjem)
- Vse naloge z istim transakcijskim računom (združili se bodo vsi nalogi, ki imajo enak transakcijski račun dobavitelja in ki so pripravljeni za plačilo).

Združeni nalogi imajo v polje <Opombe> zapisano besedilo Zbirni virman. Združeni plačilni nalog lahko brišemo, če smo ugotovili, da smo naredili napako. V tem primeru program vrne prvotno stanje nalogov nazaj na predogled, prikažejo se vsi prej združeni nalogi.

V trenutku združitve nalogov se med plačili v teku nahajajo originalni nalogi in en storno zbirnega naloga. Storno nalog ima v polju IND oznako S, nalog dobi status 4.


Na osnovne naloge se vpiše številka veznega dokumenta. Ta podatek se zapiše tudi na zbirni nalog v sklicevalno številko. Sklicevalna številka obdelanega združevega naloga je tako sestavljena iz fiksnega dela 2611-00+11254416 - VEZNA ŠTEVILKA.
Model oz. referenca plačnika je vedno 07, sklicevalna številka je sestavljena iz oznake izvora (2611), status naloga ostane 3, v polju IND ima oznako Z. Vezna številka (VEZSTEV) predstavlja povezovalno številko in je na vseh teh nalogih enaka.

V polje Namen1 se zaradi posebne procedure VSI_NIZ_STRAC_D zapišejo številke dobaviteljevih računov, ki so združeni ločeni s presledkom. V polje Namen se vpiše najprej število združenih nalogov v oklepaju in naprej besedilo Po specifikaciji. 

9946139_1.JPG

Posebnost sklica prejemnika na združenem nalogu: 

Tip modela: V primeru, da se partnerjev TRR začne z oznako SI, se v Tip reference vedno vpiše SI. Če je partnerjev TRR različen od SI, se v tip reference vedno vpiše NRC. 
Model sklica: V primeru, da se partnerjev TRR začne z oznako SI, se v model vedno vpiše 99, sklicevalna številka je prazna. Če je partnerjev TRR različen od SI, se v tip reference vpiše NRC, model in sklic sta prazna. 

Priprava XML: če je tip reference NRC, tag-a <>Ref v XML ni.  

Procedura: SP PLP_ZDRUZIVIRMAN()
Pogoj: 
TIP_REF = case when left(STEVILKA,2)='SI' then 'SI' else 'NRC' end
ODOBR1  = case when left(STEVILKA,2)='SI' then '99' else '' end
ODOBR2  = space(20)

Ko uvozimo bančni izpisek, program razdruževanje izvede na originalne dokumente, knjižbe na podlagi sklicevalne številke in veznega dokumenta, ki morata biti enaka. 

Pripravljene plačilne naloge prenesemo v izbrani format za banko in po potrebi pripravimo izpis specifikacije plačil za partnerja.  

V tem prispevku