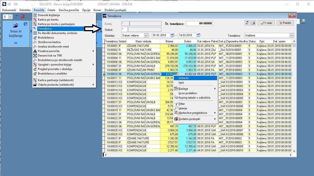
Temeljnice - pregled in izpis

Poudarek je na možnosti pregleda vseh temeljnic z vsemi možnimi statusi na enem pregledu. Omogočen je tudi vpis samo ene temeljnice. Omogočena je tudi ohranitev izbranega datuma. Osnovni datum je Datum veljave. 

9935606_T1.JPG

V polju Opis lahko vidimo status temeljnice.

- Začasna temeljnica pomeni, da se temeljnica nahaja v meniju Dokumenti \ Začasne temeljnice. 
- Knjiženo pomeni, da je temeljnica že potrjena s knjiženjem. 
- Predlog temeljnice pomeni, da je temeljnica neknjižena in se nahaja v meniju Dokumenti \ Vnos in knjiženje. 
- Brisana pomeni, da smo jo sicer vnesli, dobila je številko, vendar smo jo kasneje na "neknjiženih" brisali. 

Statuse temeljnic na pregledu izbiramo z Izborom Temeljnice in ikono poleg polja. 

9935606_T2.JPG
V primeru, da se postavimo na konkretno temeljnico, lahko naredimo izpis temeljnice (dodatni meni - desni klik) ali posebna ikona za tiskanje na maski.

V primeru, da potrdimo V redu, preidemo na pregled postavk posamezne temeljnice. Na tem pregledu lahko v dodatnem meniju (desni klik) izvedemo različne korake.

Menjava simbola temeljnice

GK_temeljnice_novo3.JPG

Kopiranje temeljnice

GK20.JPG

Po izvedenem izboru temeljnice z opcijo desnega menija izvedemo kopiranje temeljnice. Izbrati moramo datum veljave, davčni datum in simbol nove temeljnice, lahko pa izberemo tudi novo številko dokumenta. 

GK21.PNG

Po potrditvi opcije moramo biti pozorni na naslednje:
- Datum veljave mora biti v obdobju, ki ga določimo v meniju Ostalo - Nastavitev obdobja knjiženja
- Davčni datum ne sme biti v zaključenem davčnem obdobju za cel sistem (sistemska nastavitev XDATDAV).
- Osnovna temeljnica, ki ima postavke v različnih mesecih, bo na kopiji imela en datum veljave, tisti, ki ga vpišemo na masko.
- Izberemo simbol nove temeljnice.
- Vrstni red nove temeljnice je enak vrstnem redu stornirane temeljnice (po zstk).
- Nova temeljnica je pripravljena v meniju Vnos in knjiženje, med temeljnicami uporabnika XY. Temeljnica ima zapisan paket GK.
- Če je odprt paket VP (Spremljanje projektov) in če je konto v Kontnem načrtu označen, da se spremlja po projektih, program ob pripravi temeljnice z negativnimi vrednostmi opozori, da je potrebno na novo izdelani temeljnici vnesti podatke o projektu, saj se v Glavni knjigi ti podatki ne spremljajo in jih zato tudi ni na novo kreirani temeljnici. Podatke je potrebno dopolniti v meniju Vnos in knjiženje.

GK22.JPG

- V primeru, da je temeljnica bila kreirana v katerem od pomožnih programskih paketov, se prenos nove temeljnice v saldakonte, vodenje projektov ne izvede. Prenos se izvede samo pri kopiranih temeljnicah, ki so bile kreirane v Glavni knjigi.
- V primeru, da knjižbe v Glavni knjigi ne spremljamo po stroškovnih mestih (spremenljivka XSTRM_GK), na kopirani temeljnici z negativno vrednostjo program javi obvestilo o obvezni dopolnitvi podatkov na novo kreirani temeljnici.

GK23.JPG

Kopiranje z brisanjem

Meni uporabljamo, ko želimo temeljnico brisati in jo kopirati v novo, da bomo lahko vnose popravili.

Pogoji, da je taka operacija mogoča:
- sistemska spremenljivka XKO_BRIS mora biti vklopljena;
- temeljnica mora biti vnesena v glavni knjigi (paket=GK);
- noben konto na temeljnici ne sme imeti oznake, da se prenaša v saldakonte (kontni načrt, polje Vnos str. m. je D);
- noben konto na temeljnici ne sme imeti oznake, da se prenaša v spremljanje projektov (kontni načrt, polje Vodenje proj. je D);
- datum veljave osnovne temeljnice mora biti v dovoljenem obdobju knjiženja (glede na vpisano obdobje v meniju Ostalo / Nastavitev obdobja knjiženja - Od datum veljave);
- davčni datum osnovne temeljnice ne sme biti v zaprtem davčnem obdobju.  

GK_kopiranje_z_brisanjem.png

Nova temeljnica, ki ima uporabniško ime uporabnika, ki je osnovno temeljnico brisal s kopiranjem in paket GK, se nahaja med neknjiženimi temeljnicami uporabnika.

Kopiranje z negativno vrednostjo

GK16.JPG 

Po potrditvi opcije moramo biti pozorni na naslednje:
- Datum veljave mora biti v obdobju, ki ga določimo v meniju Ostalo - Nastavitev obdobja knjiženja
- Davčni datum ne sme biti v zaključenem davčnem obdobju za cel sistem (sistemska nastavitev XDATDAV).
- Če imamo temeljnico z različnimi meseci datuma veljave, bodo postavke stornirane temeljnice imele vse datume veljave enak vpisanemu iz maske.
- Simbol se ohrani iz originalne temeljnice.
- Vrstni red nove temeljnice je enak vrstemu redu stornirane temeljnice (po zstk).
- Nova temeljnica je pripravljena v meniju Vnos in knjiženje, med temeljnicami uporabnika XY. Temeljnica ima zapisan paket GK.
- Če je odprt paket VP (Spremljanje projektov) in če je konto v Kontnem načrtu označen, da se spremlja po projektih, program ob pripravi temeljnice z negativnimi vrednostmi opozori, da je potrebno na novo izdelani temeljnici vnesti podatke o projektu, saj se v Glavni knjigi ti podatki ne spremljajo in jih zato tudi ni na novo kreirani temeljnici. Podatke je potrebno dopolniti v meniju Vnos in knjiženje.

GK17.JPG

- Vse kopirane temeljnice se, ne glede na izvor, prenesejo naprej v vodenje projektov ali saldakonte. Potrebno pa je na neknjiženi temeljnici ponovno vpisati šifro projekta ali šifro partnerja.
- V primeru, da knjižbe v Glavni knjigi ne spremljamo po stroškovnih mestih (spremenljivka XSTRM_GK), na kopirani temeljnici z negativno vrednostjo program javi obvestilo o obvezni dopolnitvi podatkov na novo kreirani temeljnici.

GK18.JPG

Seštevki

Opcija Seštevki omogoča pregled zneskov po kontih.

GK325.JPG

Dokumenti - Prejeti/izdani računi

V meniju Poročila \ Temeljnice je na predogledu podatkov temeljnice omogočen vpogled v priponke ali PDF izpis za prejeto ali izdani fakturo. Vpogled se izvaja v paket zajem prejetih računov, fakturiranje in MBK.  

GK_Telejnice_pregled_racuna_SLO_6.jpg

Pregled prejetih računov zajema prikaz priponk na konkretnem dokumentu, ki so bile vnesene v zajem prejetih računov (na primer e-Računa). 

- Primer zbirne temeljnice iz paketa zajem prejetih računov, kjer pregled dokumentov prikaže vse prejete račune na temeljnici. S klikom na dokument in na ikono za priponke lahko pogledamo priponke dodane na računu v zajemu prejetih računov. 

GK_Telejnice_pregled_racuna_SLO_1.jpg

- Primer temeljnice s samo enim dokumentom (knjiženje enega in prenos v glavno knjigo ob knjiženju):

GK_Telejnice_pregled_racuna_SLO_2.jpg

Pregled izdanih računov  zajema prikaz priponk in PDF izpisa računa pri čemer se slika računa prikaže takoj, ko potrdimo podmeni Dokumenti: prejeti/izdani računi. 

Takojšenj prikaz je vzpostavljen za naročnike, ki imajo shranjen PDF izpis računa (Vklopljena sistemska XPDFDOK). Drugače pa se vidijo potem samo priponke, če izpisa računa v PDF ni shranjenega. 

Primer, kako vemo, da imamo shranjevanje PDF na računih vklopljeno: na pregledu knjiženih\neknjiženih izdanih računov (fa in mbk) se pojavi prikazana ikona na sliki. 

GK_Telejnice_pregled_racuna_SLO_3.jpg

Pregled izdanih računov v Glavni knjigi: 

- Primer: Če je faktura shranjena v PDF obliki in če se nahaja na temeljnici samo en račun, se brez dodatnega klika na ikono odpre izpis fakture.

GK_Telejnice_pregled_racuna_SLO_4.jpg

- Primer: Če je na eni temeljnici več računov, program najprej pripravi pregled vseh računov na temeljnici in uporabnik izbere račun ter s klikom na priponke ali ikono za PDF izpis izvede predogled računa. 

GK_Telejnice_pregled_racuna_SLO_5.jpg

Izpis temeljnice

Po izvedenem izboru številke temeljnice z opcijo desnega menija izvedemo izpis.

GK346.JPG


GK347.JPG

Menjava simbola

Menjava simbola je omogočena na temeljnicah, ki so bile narejene v programu Glavna knjiga. Postopek lahko izvedemo v meniju Temeljnica. Za izbrano temeljnico program spremeni simbol iz obstoječega na novo izbranega.

GK348.JPG

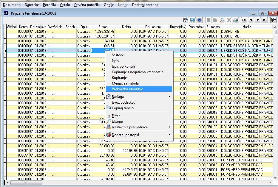
Preknjižba otvoritve

Opcija desnega menija je aktivna samo na otvoritveni temeljnici (simbol="prazen", Tip dokumenta="ZS").

Postopek priprave popravkov otvoritvenih knjižb je naslednji:

1. V meniju Temeljnica izberemo otvoritveno temeljnico. Iščemo jo po simbolu (je prazen) ali datumu (je 1.1.+leto).

GKotv1.JPG
2. Na predogledu otvoritvene temeljnice z opcijo desnega menija izberemo Preknjižba otvoritve.

GKotv2.JPG
3. Izberemo konkreten knjižbo, ki jo želimo preknjižiti na konkreten konto in potrdimo opcijo desnega menija.

GKotv3.JPG
4. Program avtomatsko pripravi dve knjižbi: stari konto v minus in novo knjižbo na nov konto.

GKotv4.JPG
Uporabnik, ki je preknjižbo izvedel, se vpiše v polje Spremenil. Vsi ostali podatki se ohranijo. Nove knjižbe imajo takoj status "knjiženo".


V tem prispevku