Pozicije prejetih računov

Z vnosom pozicij prejetega računa razdelimo obveznost do dobavitelja po stroškovnih in davčnih kontih. Seštevek pozicij (breme-dobro) mora biti usklajen z zneskom iz glave računa, kjer vnesemo obveznost do dobavitelja.
Pozicije vnašamo, dodajamo pri prejetem računu s statusom neknjiženo.
Klic programskega modula za vnos pozicij prejetih računov naredimo z izborom opcije desnega menija Pozicije ali z dvojnim klikom na glavo prejetega računa ali preko hitre tipke CTRL + F7.

Po izboru menija Pozicije računa se nam odpre programsko okno za pregled in popravljanje že vnesenih pozicij in za dodajanje novih pozicij računa. Dokler račun še ni knjižen lahko pozicije tudi brišemo (opcija desnega menija za brisanje vseh pozicij računa). Vnos nove pozicije naredimo na zavihku Pregled in izbor ikone za vnos oziroma hitra tipka <F3>.

ZAJ_pozicije1.jpg

Vnos pozicij prejetega računa

Najprej vnesemo davčno pozicijo za DDV za katero imamo pravico do odbitka DDV.

Program ponudi DDV oznake iz šifranta Davčne oznake po naslednjih omejitvenih pogojih:
- konto obveznosti iz glave računa se ujema z omejitvijo iz polja Konto fa davčne oznake;
- davčna oznaka ima izbran DDV klasifikator. Na DDV klasifikatorju je določeno za kateri tip partnerja se ponudijo. Tip partnerja pa določamo v šifrantu partnerja - DDV zavezanost (*-DDV zavezanec, T-tujec, ' ' - prazno ni DDV zavezanec...);
- davčna oznaka ima v polju Aktivno izbrano 0-Aktivna.

Program po izboru davčne oznake zapiše protikonto davka, glede na znesek obveznosti iz glave računa izračuna in ponudi znesek davka. V primeru, da je na računu obračunana le ena vrsta davka bo znesek davka pravilen in ga le potrdimo z Enter. Program bo izračuna in zapisal tudi znesek davčne osnove in davka. V primeru, da je na računu obračunan DDV po različnih stopnjah moramo izračunani znesek ustrezno znižati. Davčna osnova in davek se bo preračunala glede na vpisani znesek.

ZAJ_DDV_pozicije.jpg

Glede na nastavitev sistema in dogovor so možnosti za nadaljno obdelavo računa naslednje:

- vnos lahko nadaljujemo s pozicijo za davčno osnovo - stroškovna pozicija. Pozicijo lahko vnesemo v celoti oziroma jo naknadno dopolnimo s podatki o npr. stroškovnih mestih oziroma izberemo razdelilni ključ, ki bo po shranitvi pozicijo razdelil glede na delitvene pogoje;

- uvoz stroškovnih pozicij iz datoteke excel; 

- stroškovne pozicije kreirajo podpisniki ob postopku podpisovanja. Referent iz računovodstva jih po potrditvi računa s strani podpisnika le dopolni (vpis zneska za glavno knjigo in določitev davčnih oznak brez pravice do odbitka DDV ali oproščen promet).

ZAJ_stroškovna pozicija.jpg

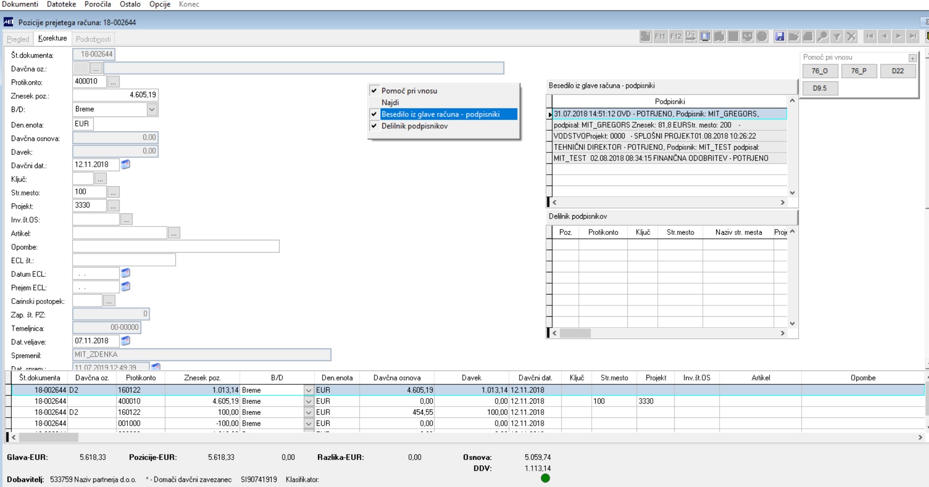
Ko smo na vnosu ali korekturah pozicije računa, program omogoča, da z desnim klikom v desni del okna aktiviramo možnosti:

- Pomoč pri vnosu (tu program omogoča shranitev pomoči pri vnosu),
- Najdi - iskanje po dokumentu,
- Besedilo iz glave računov - podpisniki (prikaz besedila vpisanega s strani podpisnikov, ki ga je možno videti tudi v spodnjem delu glave računa,
- Delilnik podpisnikov - vpogled na tabelo delilnika računa preko web Podpisovanja.

ZAJ_pozicije_besedilo.jpg

Delitev stroškovnih pozicij z delilnim ključem

Stroškovni poziciji lahko namesto stroškovnega mesta določimo razdelilni ključ. Program omogoča delitev stroškov glede na ključ po stroškovnih mestih oziroma z vključeno dodatno opcijo je omogočena delitev stroška po stroškovnem mestu in projektu glede na vneseni faktor.

1. Delitev po stroškovnih mestih:

Program bo po shranitvi pozicije razdelil stroškovno pozicijo na toliko zapisov kot je različnih stroškovnih mest na razdelilnem ključu in razdelil znesek glede na faktor preračuna, zapisan v šifrantu razdelilnih ključev. Zaokroževanje bo program naredil na poziciji z najvišjim zneskom. Stroškovni konto, projekt ostaja na vseh pozicijah isti.

ZAJ_DDV_pozicije_kljuc.jpg

2. Delitev po stroškovnih mestih in projektih:

Vnos pozicije prejetega računa - izberemo ključ delitve po stroškovnih mestih in projektih. Delitvene ključe pripravimo že v naprej v šifrantu Delitve po stroškovnih mestih in projektih. Ob shranitvi program kreira toliko pozicij kot je zapisov v delitvenem ključu.

ZAJ_delitev po projektih in stroškovnih mestih1.jpg

ZAJ_delitev po projektih in stroškovnih mestih2.jpg

Uvoz pozicij iz Excel-a

Po vnosu glave prejetega računa lahko pozicije prejetega računa uvozimo iz datoteke Excel. V podatkih so lahko uporabljene šifre (protikonto, stroškovno mesto, projekt, davčna oznaka, inventarna številka, interni telefon), ki v šifrantih obstajajo. Datoteka mora biti ustrezno pripravljena (v datoteki ena stran, format polj General, brez sklicevanj na druge celice ali enačbe..., zneskovna polja numerična polja). Prva vrstica datoteke je naslovna vrstica namenjena imenom polj.

Pri pomiku med rubrikami si pomagamo s tipko <TAB> in z vpisom prave črke. Za naslednji uvoz so podatki stolpci že prednastavljeni, zato je smiselna uporaba datoteke z isto razvrstitvijo stolpcev.

ZAJ_uvoz_excel.jpg

Program po izboru možnosti desnega menija Uvoz pozicij iz Excel-a ponudi okno na katere določimo pot, kjer je Excel datoteka shranjena. Pri podatkih, ki jih bomo uvažali izberemo stolpec iz datoteke, kjer podatek je in zraven opisa mora biti kljukica (potrditev). Program neizbranih polj ne bo uvažal na pozicijo. Podatkov, ki jih na pogovornem oknu ni predvideno določiti, ni možno uvažati.

Pri izboru podatka o protikontu lahko protikonto izberemo iz stolpca (iz primera je to stolpec B) oziroma protikonto vpišemo v polje zraven izbora stolpca protikonta, ki pa je aktiven v primeru, da imamo vključeno opcijo uvoza pozicij stroškov telefona.

Pozicije pripravljene ob podpisu računa

Podpisovanje dokumentov (prejeti računi, interne naročilnice, potni nalogi) lahko izvajamo s pomočjo programskega paketa Podpisovanje oziroma podpisovanje le prejetih računov v programskem modulu Podpisovanje v okviru programskega paketa Zajem prejetih računov.

Pri postopku potrjevanja prejetih računov je omogočeno podpisnikom, da ob potrditvi računa hkrati določijo še stroškovni konto, stroškovno mesto, projekt in znesek potrditve.
Ob potrditvi se kreira pozicija prejetega računa, ki ima vpisano šifro podpisnika, datum potrditve in znesek potrditve. Sledi še dopolnitev pozicij podpisnikov s strani računovodstva.

ZAJ_Vnos.jpg

Vstopimo v programski modul Dokumenti / Prejeti računi. Lahko izberemo možnost omejitve "samo podpisani" računi, status neknjiženi račun.
Program nam na predogled prikaže neknjižene, podpisane prejete račune. Dvojni klik na zapis glave računa ali desni klik Pozicije računa nam prikaže okno za vnos ali dopolnitev pozicij računa.
Dopolnimo podatke kot so znesek pozicije za glavno knjigo pravilen protikonto (če je dogovor, da ga podpisniki ne vnesejo sami) in na prejetih računih za oproščeni DDV ali DDV brez pravice do odbitka vnesemo še davčno oznako, davčna osnovo, davek.

ZAJ_dopolnitev_pozicij.jpg

Po dopolnitvi pozicij prejetega računa izvedemo postopek knjiženja prejetega računa.

Vnos pozicij po zgledu izbranega računa

Na vnosu pozicij prejetega računa je vzpostavljena opcija za vpis pozicij iz izbranega računa, ki se odpre z označeno ikono. Ta je aktivna samo na neknjiženih računih. 

9943412_1.JPG

Po potrditvi ikone se na novem neknjiženem računu kreirajo pozicije s konti in davkom izbranega knjiženega računa partnerja. Zneski so usklajeni z zneskom v glavi računa. Vpišejo se podatki izbranega knjiženega računa partnerja, prej pa se pobrišejo predhodno vnesene pozicije na neknjiženem računu. S tem je omogočeno ponavljanje postopka.

Za kombinacijo podatkov o partnerju, kontu, oznaki in simbolu iz glave neknjiženega računa se prikaže zadnjih 10 dokumentov (glede na datum veljave knjiženih računov).

Na novo kreirane pozicije neknjiženega računa se ne vpišejo se naslednji podatki iz izbranega knjiženega računa partnerja:
- Opombe
- podatki EUL: številka, datum EUL, Datum prejema EUL
- Carinski postopek
- delovni nalog
- inventarna številka.

Po potrditvi program javi obvestilo s številko računa iz katerega je kopiral pozicije.
9943412_3.JPG

Vnosna polja pozicij

Odpiranje polj za vnos, popravek je omogočeno nastaviti glede na želje naročnika. Nekatera polja so za vnos obvezna. Pri določitvi vrstnega reda polj je poleg želje naročnika potrebno upoštevati še kako pomoč na posameznih poljih deluje (vsebinska povezava pomoči na poljih).

Polja za stroškovno razdelitev obveznosti iz prejetega računa

Protikonto

Vnos protikonta pozicije (kontrola glede na XVNKON - minimalna dolžina proti konta). Izbrani protikonto mora biti najprej vnesen v kontnem načrtu s statusom aktivno. Na polju je pomoč na kontni načrt. Polje ob knjiženju računa ne sme biti prazno.  

Znesek pozicije

Znesek, ki bo v glavni knjigi knjižen na vneseni protikonto. Na davčnih pozicijah (izbrana davčna oznaka) se izvede tudi predpriprava davčne osnove in davka. 

Denarna enota

Denarna enota pozicije je običajno ista kot glava prejetega računa. Razlikuje se v primeru, ko se na račun v tuji denarni enoti, vpiše dodatne pozicije za samoobdavčitev. Predlaga se vedno denarna enota iz glave prejetega računa, ki pa jo je pri samoobdavčitvah popravimo v denarno enoto EUR.

B/D

Določitev ali gre znesek v breme ("B") ali v dobro ("D"). Pri protikontu je stran knjiženja običajno "B". Pozicija se kontira v dobro, če je v kontnem planu, polje B/D označeno "D".

Ključ

Možnost izbora šifre ključa, ki omogoča delitev zneska pozicije na stroškovna mesta glede na pripadajoče faktorje za posamezno stroškovno mesto. Seštevek vseh faktorjev posameznega razdelitvenega ključa mora biti 1. Po shranitvi pozicije z izbranim razdelitvenim ključem program samodejno kreira razdeljene pozicije skladno s faktorjem delitve stroškov. Deli se znesek davčne osnove, davka, znesek pozicije in znesek potrditve. Projekt in ostali podatki ostanejo enaki kot na prvi poziciji, ki je bila osnova za delitev. Izbrani ključ se iz polja ključ izbriše, saj nastanejo nove pozicije z razdeljenimi zneski.

Stroškovno mesto

Izberemo stroškovno mesto (če ni že vnesen ključ) na katerega se bo knjižil znesek stroška. Vnos se preverja glede na nastavitev konta v kontnem načrtu in sicer na katerih kontih spremljamo stroškovna mesta. V  primeru, da uporabimo konto na katerem je določeno, da se spremljajo stroškovna mesta in ne gre za konkretno stroškovno mesto, moramo izbrati splošno šifro stroškovnega mesta. Delitev iz splošne šifre stroškovnega mesta lahko skladno z internimi pravili delimo na konkretna stroškovna mesta v okviru programskega paketa Glavna knjiga ali Spremljanje projektov.  

Projekt

Izberemo projekt na katerega se bo knjižil znesek stroška. Vnos se preverja glede na nastavitev konta v kontnem načrtu in sicer na katerih kontih spremljamo projekte in na katerih ne. V primeru, da uporabimo konto na katerem je določeno, da se spremljajo projekti in ne gre za konkretni projekt, moramo izbrati splošno šifro projekta. Delitev iz splošne šifre projekta lahko skladno z internimi pravili delimo na konkretne projekte v okviru programskega paketa Spremljanje projektov. 

ZAJ_DDV_pozicije_kljuc.jpg

Polja za DDV poročila

Davčna oznaka:

Šifra davčne oznake, ki se vnašajo pri davčnih pozicijah:

- odbitnih vhodnih davkov na podlagi pomoči iz matične datoteke davčnih oznak v povezavi z matično datoteko DDV klasifikatorja -v primeru vnosa se predpripravi protikonto; 

- neodbitni DDV - protikonto je stroškovni konto,

-  oproščeni DDV - protikonto je stroškovni konto. 

Davčna osnova:

Davčna osnova se predpripravi na podlagi prej vnesenih podatkov in se prav tako izpisuje v Evidenci-PR. Možno jo je popraviti zaradi morebitnega drugačnega zaokroževanja na dokumentu. Davčno osnovo se vnese na poziciji z davčno oznako (oproščeni DDV, neodbitni, odbitni vstopni DDV, samoobdavčitev). Znesek vnesemo v denarni enoti EUR.

Davek:

Znesek davka pri odbitnem, neodbitnem davku. Pri oproščenem prometu je znesek davka enako 0,00. Znesek davka je v EUR.

Davčni datum:

Davčni datum se predlaga iz glave prejetega računa. Običajno je to isti datum. Davčni datum na davčnih pozicijah ne sme biti prazen. Pri samoobdavčitvi je davčni datum na poziciji za obveznost davka lahko drugačen kot na poziciji s pravico do odbitka. V primeru, da je to sta obe poziciji v istem davčnem mesecu, naj bo davčni datum isti.

Za starejša davčna poročila (pred 1.1.2010) so pomembni še naslednji podatki na poziciji prejetega računa:

EUL -  številka enotne carinske listine

Datum EUL -  datum izstavitve enotne carinske listine

Datum prejema EUL - datum prejema enotne carinske listine, ki je bil pomemben za obrazec E-UVOZ in upoštevanje davka od uvoza

Carinski postopek - šifra carinskega postopka iz šifranta transakcij npr. 40 redni uvoz

Časovna razmejitev stroškov na pozicijah

Ker se pojavlja vse več stroškov, katere je potrebno časovno razmejiti je pripravljen pomočnik, ki kreira iz prvotne pozicije razmejitev stroška na izbrano število poslovnih obdobij in s tem tudi ustrezno delitev stroška.

Opcija delitve stroškov časovnih razmejitev predvideva delitev s kreiranjem ustreznih pozicij že na samem prejetem računu. S tem je zagotovljeno, da se bo razmejitev delila že na izvoru. S tem se zagotovi ustrezno delovanje že obstoječih poročil in sicer tako v programu Glavna knjiga kot v programu Zajem prejetih računov (npr. stroški po osnovnih sredstvih). Ohrani se obstoječi postopek prenosov in povezave na izvorni dokument (priponke...).

Krmiljenje delovanja se določa glede na sistemsko nastavitev v programu Zajem prejetih računov, ki aktivira modul za kreiranje pozicij časovnih razmejitev na prejetem računu (XRAZMEJI).

Uporabnik vnese pozicijo za davek in pozicijo za razmejitev. Na poziciji, ki jo želi razmejiti čez več mesecev v polju Razmejitev izbere možnost DA.

ZAJ_Razmejitev pozicija.JPG

Na pregledu pozicij se s klikom postavi na pozicijo za razmejitev in klikne na ikono za delitev. Program odpre modul kjer je omogočeno vnesti podatke za nove pozicije:

- konto stroška - pomoč na šifrant kontni načrt. Obvezen vnos. Konto ne sme biti označen, da se vodi v saldakontih.
- število obrokov - maksimalno 36 obrokov (3 leta). Nastavitev števila obrokov je višja od 1.

Polja, ki jih je še omogočeno vnesti:
- Inventarna številka - pomoč na register osnovnih sredstev (aktiven<'7'). Če je inventarna številka izbrana, se v polje stroškovno mesto (projekt) vpišeta podatka iz registra. Vnos ni obvezen.
- Polje stroškovno mesto (projekt) - pomoč na pripadajoči šifrant.
- Opombe iz pozicije.

Po potrditvi število obrokov program prikaže pozicije, ki jih bo vpisal. Izravnava do prvotne pozicije se izvaja na zadnjem mesecu delitve.

ZAJ_Razmejitev.jpg

Izbor <Opusti> - program se brez vpisa vrne na pregled pozicij.

Izbor <Potrdi> - program kreira in vpiše nove pozicije na prejeti račun po naslednjih pravilih:
- v primeru, da ima pozicija, ki se razmejuje vpisano tudi davčno oznako, davčno osnovo, davek, se ti podatki na nove pozicije ne vpišejo.
- davčni datum na vseh pozicijah ostaja isti prvotni poziciji.

- pozicije s kontom razmejitve imajo vpisan znesek, ki pripada posameznemu mesecu in z obrnjenim predznakom. Stran knjižbe se ne spreminja. Lahko je v breme ali v dobro. V polje Razmejitev je vpisana oznaka Da.
Prepiše se opomba iz prvotne pozicije.

- Pozicija na kontu stroška se za isti znesek in isti datum veljave vpiše na stran knjiženja v breme (razen, če je v kontnem načrtu določeno drugače).
Vpišejo se podatki o inventarni številki, stroškovnem mestu (projektu). Saldo obeh pozicij v posameznem mesecu je 0,00. Zaokrožek je v zadnjem mesecu.

ZAJ_Razmejitev nove pozicije. jpg.JPG
Razmejitev je omogočeno izvajati na računu s statusom neknjiženo.

Izvedena je dopolnitev, da se ob spremembi datuma veljave na glavi računa, nov datum vpiše le na pozicije, ki imajo označeno, da niso predmet delitve.

Storno računa

Pri storno računu se datum veljave ponudi iz glave prejetega računa. Pozicije nastale z delitvijo se ne kopirajo.

Knjigovodski popravki računa

Datum veljave in oznaka delitve se na knjigovodskih popravkih ne dovoli spreminjati. Datum veljave se upošteva skladno z nastavitvijo opcije spreminjanja datuma veljave pri ostalih prejetih računih.

Bližnjica za vnos v Osnovna sredstva

Iz okna pozicij prejetih računov je dodana tudi bližnjica od programa Osnovnih sredstev.

Tu ne gre za prenos podatkov v osnovna sredstva ampak za poenostavljeno prijavo v program Osnovnih sredstev v katerih do konca vnesemo podatke na novo osnovno sredstvo oziroma izvedemo dograditev na že obstoječe osnovno sredstvo. Uporabnik mora imeti pravice za delo v programu Osnovnih sredstev. To so vsaj PAKET.OS in OS.VNOS.

Postopek dela

Pri prejetem računu mora shranjena pozicija, ki ima protikonto kateri ima v kontnem načrtu vpisano oznako v polju Indikator OS:
- Z - prehodni konto
- O - nabavna vrednost osnovnega sredstva.

Program postavimo na pozicijo s tem protikontom. Kliknemo na ikono bližnjice (zelena puščica+OS):

1. če je vpisan prehodni konto 'Z' npr. 047000 in je na poziciji računa polje Inventarna številka prazno, se bo s klikom na bližnjico odprl pomočnik za vnos Nove nabave. Nekaj podatkov bo že prednastavljenih iz računa, ki jih lahko popravimo in dopolnemo ostale.

2. če je vpisan prehodni konto 'Z' npr. 047000 in je na poziciji računa polje Inventarna številka izbrana obstoječa inventarna številka, se bo s klikom na bližnjico odprl pomočnik za vnos Spremembe / Spremembe nabavne vrednosti. Nekaj podatkov bo že prednastavljenih iz računa, ki jih lahko popravimo in dopolnemo ostale.

3. če je vpisan konto nabavne vrednosti 'O' npr. 040000, se bo s klikom na bližnjico odprl pomočnik za vnos Začetnih stanj in novih nabav brez prenosa v glavno knjigo. Nekaj podatkov bo že prednastavljenih iz računa, ki jih lahko popravimo in dopolnemo ostale.

Program glede na podatke, ki jih prebere na prejetem računu iz katerega delamo povezavo avtomatično zapolni nekatera polja. Po potrebi jih lahko spremenimo, popravimo, dopolnimo.

Pri vnosu nove nabave program v polju Inventarna številka ponudi najvišjo šifro glede na podatke iz registra osnovnih sredstev. V primeru, da imamo na poziciji računa vnesen podatek šifra investicije v teku, se bo le-ta prednastavila. Program ponudi še partnerja-dobavitelja osnovnega sredstva. V št. dokumenta program ponudi interno številko računa. Prednastavijo se še datumska polja in sicer datum nabave, datum veljave. V polju dobaviteljeva vrednost se vpiše znesek celotnega računa z DDV.

ZAJ_OS1.jpg

ZAJ_OS2.jpg

ZAJ_OS3.jpg

Knjigovodski popravki

Na preglednem oknu za vnos in pregled pozicij računov je v desnem meniju opcija – Knjigovodski popravki pozicije. Opcija je aktivna za izbor v primeru da:
- ob vstopu v meni Dokumenti / Prejeti računi izberemo status Knjiženo;
- imamo pravico za popravljanje knjiženih podatkov (ZAJ.POLJA_FA).

Opcijo izberemo na oknu kjer sicer pregledujemo pozicije – desni klik – Knjigovodski popravki pozicije.

ZAJ4DOK_KNJIGOVODSKI_POPRAVKI1.jpg

S kazalčkom se postavimo na pozicijo, ki jo želimo stornirati in kreirati novo. Podatki od pozicije na kateri stoji program se ponudijo v oknu za izdelavo knjigovodskih popravkov.

ZAJ4DOK_KNJIGOVODSKI_POPRAVKI2.jpg

Program ponudi isti datum veljave in davčni datum kot je na glavi dokumenta. V primeru, da je datum veljave in davčni datum v zaključenem obdobju, se ponudi minimalni datum glede na odprto obdobje. Datum veljave je aktivno za popravljanje v primeru, da imamo vključeno opcijo izvajanja popravkov v drugačnem poslovnem obdobju kot je bil sicer dokument prejetih računov zajet. Kontrola na datum veljave in davčni datum je, da ne more biti pred datumi iz glave računa. Lahko je pa kasneje (tudi v naslednjem letu…).

Program nam v polju Nove pozicije ponudi:

- Datum veljave - to bo datum veljave pozicije, ki stornira prvotno pozicijo in vseh novih pozicij,

- Davčni datum - to bo davčni datum pozicije, ki stornira prvotno pozicijo. Ta datum se ponudi tudi na novih pozicijah, ki pa jih lahko s popravku na polju pozicije pred potrditvijo spremenimo. Za novo pozicijo bo torej drugačen davčni datum kot na storno poziciji. V primeru, da vnesemo novi davčni datum, ki je nižji od davčnega datuma na glavi računa, nas program na to le opozori. Za davčne knjige se upošteva davčni datum iz pozicije.

- Nove pozicije - program ponudi št. 1, kar pomeni, da bomo za obstoječo pozicijo naredili eno novo pozicijo. V primeru, da želimo vnesti več pozicij za popravek, potem ustrezno vnesemo število novih pozicij. Program bo procentualno razdelil vrednosti iz prvotne pozicije, ki jih ustrezno popravimo. V primeru, da na novi poziciji vnesemo znesek, ki je višjo od zneska stare pozicije, nas program v tej fazi le opozori. Ob shranitvi se izvaja kontrola, da saldo (breme-dobro) novih pozicij ne sme biti drugačen od prvotne pozicije.

ZAJ_DOK_KNJP_3.JPG

Primer storno pozicije in kreiranje dveh novih pozicij, ker želimo delni znesek preknjižiti na drug projekt, stroškovno mesto, vnašamo kar s klikom in popravkom zapisu predpripravljen za novo pozicijo. Na poljih imamo pomoč iz šifrantov.

Ko so nove pozicije prave izberemo gumb <V redu>. Program nas o vpisu pozicij obvesti s prikazom kakšne pozicije bodo nastale.

zaj_knjigovodski_popravki_vpis.jpg

V primeru, da želimo kreirati nove pozicije potem izberemo možnost <Yes> sicer <No> in se vrnemo na pregled Knjigovodski popravki pozicij.

V primeru, da imamo vključeno opcijo Knjiženja in prenosa, nam program ob potrditvi, pozicije prenese v glavno knjigo in vodenje projektov. Podatke na tak način ni omogočeno popravljati za saldakonte. Pri podatkih za saldakonte moramo še vedno stornirati celotni dokument.

V primeru, da prenašamo dokumente naknadno v meniju Ostalo, prenesemo v istem meniju tudi knjižbe nastale z opcijo Knjigovodski popravki.

Primer popravljanja davčnih pozicij

ZAJ4DOK_KNJIGOVODSKI_POPRAVKI7.jpg

Postavimo se na davčno pozicijo. Lahko popravimo davčni datum na rubriki davčni datum nove pozicije. Pri spremembi davčnih pozicij moramo biti pozorni na davčno osnovo in davek, da so ti ustrezni glede na izbrano davčno oznako. Ti zneski se ne izračunavajo.

ZAJ4DOK_KNJIGOVODSKI_POPRAVKI8.jpg

Po potrditvi se kreirata storno prejšnje in nova pozicija v novem davčnem obdobju.

ZAJ4DOK_KNJIGOVODSKI_POPRAVKI9.jpgSlika 24: Pozicije prejetega računa s knjigovodskim popravkom davčne pozicije



V tem prispevku