Vnos in knjiženje

Meni je namenjen vnosu podatkov ter popravljanju, izpisu in knjiženju še ne knjiženih prenesenih postavk pomožnih knjig in zapiranju odprtih postavk ob vnosu. Z opcijo Knjigovodski popravki dokumentov desnega menija lahko pripravimo knjižbe s popravki knjiženih podatkov.

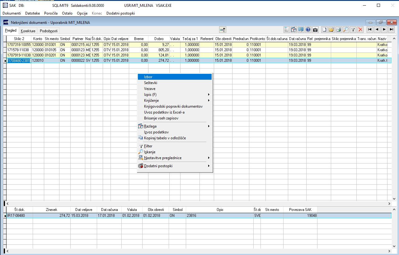
Uporabniku z masko A pravice SAK.VNOS je omogočen izbor ne knjiženih dokumentov na pregledu:
- dokumenti uporabnika (dokumenti, vneseni z uporabniškim imenom uporabnika, ki je prijavljen v sistem)
- dokumenti vseh uporabnikov
- preneseni dokumenti iz drugih paketov
- vsi dokumenti (ne knjiženi dokumenti vseh uporabnikov in dokumenti preneseni iz drugih paketov )

9933709_3.JPG

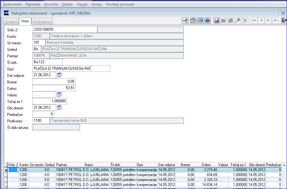
Vnos novih knjižb: Vsaka postavka, ki ni avtomatično prenesena iz drugih paketov (npr. fakturiranja), se vnaša tu, ne glede na vrsto prometa (fakture, banka, kompenzacije...). Vnos lahko izvajamo samo pri izboru "Dokumenti uporabnika MIT_IME". Za novi vnos uporabimo tipka F3 ali klik z miško na tipko "Dodajanje".

9933709_4.JPG

SAK5.JPG

Na vnosu lahko preko posebne ikone naredimo vpogled v konto kartico partnerja. Ikona je aktivna tako na samem vnosu kot na pregledu še neknjiženih vnesenih postavk. 

9933544_1.JPG

Pojasnilo vnosnih polj:
- Sklic 2: z vnosom točne sklicevalne številke program avtomatsko izpolni nekatere nadaljnje ključne podatke (konto, šifra partnerja, znesek). Ob knjiženju vnesene postavke bo program avtomatsko zaprl obveznost/terjatev z vzpostavljeno vezavo.
- Konto: vpišemo ustrezen saldakontni konto. Program v Hitri pomoči ponudi samo tiste konte, ki imajo v Kontnem načrtu označeno, da gre za saldakontni konto (Saldakonti=K ali D).
- Stroškovno mesto: vnos stroškovnega mesta je obvezen v primeru, da smo izbrali konto (ali protikonto), ki se vodi po stroškovnih mestih (kontni načrt in vpisan D v polju Str. mesto).
- Simbol: izbor vrste, tipa knjižbe. Hitra pomoč ponudi šifrant Simboli.
- Partner: izbor in vnos partnerja glede na šifro. Vnos šifre partnerja je obvezen za saldakontne konte. Program nudi partnerje kateri imajo nadrejenega plačnika v šifrantu partnerjev prazno ali isto šifro kot je šifra partnerja. To pomeni, da partner nima nadrejenega plačnika, ni izpostava temveč sedež podjetja.
- Št. dokumenta: vpišemo na primer številko bančnega izpiska, ali številko računa.
- Opis: vnos poljubnega opisa knjižbe
- Datum veljave: bilančni datum
- Breme: vnos zneska v breme
- Dobro: vnos zneska v dobro
- Valuta: vnos datuma zapadlosti je obvezen v primeru, ko vnašamo obveznost/terjatev do partnerja. Valuta se pri plačilih ne vnaša.
- Tečaj za 1: vnos tečaja glede na vpisani konto. Konti imajo v kontnem načrtu definirano devizo, za to devizo program ponudi tečaj iz Tečajne liste na vpisan datum veljave.
- Obr. obresti: datum pričetka obračuna obresti v primeru kasnejšega plačila od datuma valute. Vnos je obvezen pri nosu računa za obveznosti/terjatve. Datum za obračun obresti se avtomatsko ponudi na prvi delovni dan za valuto.
- Predračun: vnos številke predračuna v primeru plačila obveznosti/terjatve po predračunu. Vnos številke je pogoj za avtomatske preknjižbe.
- Protikonto: vnos protikonta knjižbe je obvezen za pripravo temeljnice za Glavno knjigo. Primer protikonta za knjižbo plačila obveznosti je konto transakcijskega računa 110. Protikonto ne more biti saldakontističen, v hitri pomoči lahko izberemo samo nesaldakontne konte. Pri ročno vnesenih postavkah je vzpostavljena kontrola (samo pri vnosu postavk ) na polje Protikonto. Kontrola se izvaja ob shranitvi. Če podatek o protikontu ni vpisan, program javi obvestilo in zahteva vnos. V primeru, da imamo v šifrantu Simboli vpisan protikonto, potem program polje Protikonto na vnosu osivi in ne dovoli popravkov. V primeru, da delamo na primer popravke (šifra partnerja) s storno knjižbo in novo knjižbo, s čimer se Glavna knjiga ne spremeni, potem lahko imamo za takšne primere odprt simbol s protikontom, ki je vpisan v nastavitev XVNKON-protikonto avtomatskih preknjižb (konto se ne prenaša v GK).  Polje Protikonto je sivo samo na vnosu. Z opcijo korekture lahko spremenimo protikonto. V vsakem primeru pa program ima kontrolo na saldiranost temeljnice.

Po izvedenem vnosu postavk izvedemo shranitev knjižbe. Ob shranitvi program izvaja preverjanje, ali ima partner knjižene odprte postavke ali ne. V primeru, da partner odprte postavke ima, program takoj pokaže naslednje okno za vzpostavitev vezav. V primeru, da partner nima odprtih postavk, program javi obvestilo:

SAK7.JPG

Knjižbe dokončno potrdimo s knjiženjem.

Vezave

Namen vzpostavitve veznih dokumentov je avtomatično zapiranje dveh ali več postavk (na primer fakture in plačila). Ključni podatek za vzpostavitve povezave med dvema dokumentoma je konto in šifra partnerja.

Vezave lahko vzpostavimo na tri načine:

- Ročni vnos in zapiranje preko sklica (SKLIC2)

Ključni podatek, da se zapolnijo osnovna polja vnosa, je SKLIC2. V primeru vnosa točnega podatka se avtomatsko vpiše podatek o Kontu, Partnerju in Znesku.

SAK14.JPG
- Določitev vezave ob shranitvi vnesene postavke:

Po vnosu knjižbe in shranitvi podatkov program ponudi v posebnem oknu vse odprte postavke partnerja. Z dvoklikom lahko postavko takoj zapremo.
Če spremljamo terjatve ali obveznosti po stroškovnih mestih in želimo dobiti na pregled samo odprte postavke, ki imajo enako stroškovno mesto, kot vnesena postavka, obkljukamo opcijo Str. mesto. Vpisano je stroškovno mesto, ki smo ga vpisali pri vneseni postavki. V kolikor opcije ne obkljukamo, bomo dobili na pregled vse odprte postavke.

SAK16_2.PNG

V primeru, da smo na partnerja s predhodnimi vnosi že vzpostavili vezavo na dokument, se na naslednji označitvi avtomatsko zniža NETO saldo.

S7.JPG
- Zapiranje in odpiranje odprtih postavk naknadno

Naknadno zapiranje po že izvedeni shranitvi vnosov lahko izvajamo preko posebne ikone ali desnega menija.

SAK17.JPG

- Vzpostavitev vezav z uvozom bančnega izpiska v programu Plačilni promet

Ob uvozu bančnega izpiska v programu Plačilni promet program samodejno po sklicu poišče odprte postavke v saldakontih in vzpostavi vezave na fakture. V Saldakontih tako naknadno zapiranje ni potrebno.

- Zapiranje in odpiranje dokumentov v meniju Kartica partnerja.

Če ob vnosu postavke še ne želimo izvesti zapiranje plačil, vezave ne vzpostavimo. Kasnejšo, naknadno vzpostavitev vezav izvedemo v meniju Poročila  in sicer na: Odprte postavke, Zapadle terjatve/obveznosti ali v meniju Kartica partnerja z desnim klikom miške.

Če z eno postavko zapiramo več vknjižb, bo računalnik zahteval nove vezne dokumente toliko časa, dokler bo ostajal neizkoriščen znesek, ali pa bomo pustili vezni dokument prazen. Računalnik bo tudi sproti obveščal o preostanku zneska (nezaprtem znesku) in dokumentih, ki so bili pri vnosu te postavke že označeni za zapiranje.

Po vsakem vnosu veznega dokumenta program poišče največji možni znesek za katerega se dotični postavki med sabo lahko zapirata. Čez tega lahko vnesemo novo vrednost, ki pa mora biti manjša ali enaka ponujenemu znesku.

Preostali del zneska vnesene postavke lahko pustimo odprt, tako da pustimo vezni dokument prazen. Na ta način bo partner, ki mu pripada ta postavka, imel pravilen saldo, vendar pa bo imel odprte(o) postavke(o), ki se kasneje lahko zapira.  

SAK13_1.PNG

Če spremljamo terjatve ali obveznosti po stroškovnih mestih in želimo dobiti na pregled za zapiranje samo odprte postavke, ki imajo enako stroškovno mesto, kot izbrana postavka, obkljukamo opcijo Str. mesto. Vpisano je stroškovno mesto, ki smo ga vpisali pri vneseni postavki. V kolikor opcije ne obkljukamo, bomo dobili na pregled vse odprte postavke. 

Pregled vezav

V primeru, da na vneseni postavki želimo izvesti korekture, lahko istočasno pregledujemo vezave knjižbe, ki ji popravljamo podatke. Z desnim klikom v praznem polju izberemo opcijo Vezave.

SAK27.JPG

Knjigovodski popravki

Z opcijo Knjigovodski popravki lahko pripravimo knjižbe z ustreznimi popravki na kartici partnerja.

SAK24.JPG

Po potrditvi opcije se odpre posebno okno, kjer izvedemo najprej pripravo podatkov, ki jih želimo spremeniti glede na izborne pogoje, nato pa vpišemo nove vrednosti, ki jih želimo spremeniti z novimi knjižbami.

Vsi stolpci, ki so sivo obarvani, imajo omogočen direkten vnos podatkov, ki se bodo upoštevali na novi knjižbi. Stara knjižba se stornira. Z direktnim vpisom na želeno knjižbo vpišemo pravilen podatek.

SAK25.JPG

Pomoč z izborom:

- Stroškovno mesto (lahko je prazno), Konto (obvezen je vnos konkretnega konta, * ni dovoljena), Šifro partnerja (dovoljena je tudi *) in obdobje pregleda podatkov za partnerja.

Če smo postavljeni na neko konkretno knjižbo vneseno na Vnosu, potem nam program ponudi na izboru podatke iz postavke, na kateri stojimo.

V polju Saldo nad je osnovni zapis vedno 1. Naročnik lahko vrednost popravi na 0, s tem pa na predogled dobi kartico vseh knjižb za obdobje.

Najprej izberemo v stolpcu Potrditev knjižbe, ki jih želimo popraviti, stornirati. 

Za vsak potrjen dokument z, na primer novim podatkom o simbolu, se kreirata dve knjižbi. Osnovna se stornira in kreira se nova s spremenjenimi podatki. Kreirajo se knjižbe pod uporabniškim imenom izvajalca.

Pri pripravi podatkov se izvaja tudi kontrola na že zaključeno obdobje.

V primeru odprte opcije XTAKOJ_KNJ se knjižbam takoj spremeni status na Knjižene. Če opcije naročnik nima, se knjižbe kreirajo na predogled neknjiženih dokumentov uporabnika.

Knjigovodske popravke s spremembo na kontu lahko delamo samo za knjižbe, ki nimajo vezav, torej imajo saldo <>0 in saldo enak znesku dokumenta (breme ali dobro). Če želimo popravke za konto delati za knjižbe s saldom 0 ali z neto saldom različnim od salda, potem moramo najprej odpreti vse vezave na dokument.

Na predogled podatkov je vidno tudi polje Protikonto, s tem je vidno, na katerem protikontu se nahaja osnovna knjižba. Če postavka protikonta nima, program ponudi na predogled vedno konto, ki je definiran v sistemski spremenljivki XPKON_AVA (999999). Če v sistemski konta avtomatskih preknjižb ni definiranega, je to polje na predogledu prazno. Protikonto, ki je definiran v sistemski spremenljivki XPKON_AVA ni mogoče popraviti na redni protikonto, program javi obvestilo. Kontrola je narejena zaradi nesaldiranje temeljnice, ki se v takšnem primeru pripravi za prenos v GK. Mogoče je popraviti samo redne protikonte in tako avtomatsko generirati knjižbe. Na polje Protikonto je vzpostavljena kontrola, ali se konto vodi po stroškovnih mestih.

V primeru spremembe simbola postavke imata novi knjižbi vedno definiran nov simbol (storno in nova knjižba).

Podatki Datum računa, Dobaviteljeva številka računa, Števec in Koda namena se na storno knjižbi in novi knjižbi ohranijo iz originala. 

Enako velja za spremembo datuma veljave. S tem ne povzročimo nesaldirane temeljnice po simbolu oz. v različnem poslovnem obdobju.

SAK_popravki1.JPG

Prikaz se izvede samo v primeru, ko ima naročnik vklopljeno opcijo takojšnjega knjiženja v saldakontih.

V primeru, da ima naročnik vklopljen tudi prenos v GK ob knjiženju (XPREN_GK=.T.) program naredi tudi novo temeljnico in izvede se prenos v Glavno knjigo.

Na desnem meniju tega okna za pripravo knjigovodskih popravkov imamo možnost pregledovati vezave dokumentov, izvajati Seštevke in Označitev podatkov za pripravo avtomatskih knjižb.

SAK26.JPG

Izpis (F)

Izpis podatkov izvedemo preko desnega menija ali preko posebne ikone. 
V desnem meniju se nahaja lahko več različnih oblik izpisov, medtem ko se z ikono vzpostavi tiskanje samo v osnovni obliki. 

SAK18.JPG

Poznamo dve možnosti izpisovanja podatkov:

- Izpis prikazanih podatkov

Izpišemo podatke, ki se trenutno nahajajo na posameznem pregledu.

SAK19.JPG

- Izpis iz filtriranih podatkov (Filter)

V primeru, da imamo na pregledu veliko podatkov, izpisati pa želimo samo nekatere knjižbe, najprej podatke z opcijo za Filtriranje izberemo, nato pa jih izpišemo. V primeru, da na desnem meniju piše Izpis (F), pomeni, da se bodo podatki izpisali iz filtra.

SAK20.JPG

Knjiženje

Prenešene postavke iz pomožnih knjig lahko uporabnik najprej pregleda, izpiše in določena polja tudi popravi. Popravljanje podatkov prenešenih iz drugih paketov je možno samo na zahtevo/podpis naročnika. Po ustrezni izpolnitvi posebne izjave, v sistemski spremenljivki XPOLJA_FA s strani Saop Proizvodnja dopišemo polja, ki bodo na voljo naročniku za popravljanje po prenosu in pred samo izvedbo knjiženja.

SAK28.JPG

V trenutku, ko se sistemsko odprejo polja za popravljanje po prenosu iz pomožnih modulov, lahko enaka polja popravljamo tudi na knjiženih dokumentih v meniju Poročila \ Odprte postavke ali pa v meniju poročila \ Knjiženja - poljubno. Polja, ki jih je mogoče naknadno popravljati, so temneje obarvana. Popravljanje je mogoče z direktnim vpisom podatkov brez opcije dodaj in shrani.

Po morebitnem popravku podatkov izvedemo knjiženje postavk. Knjiženje izvedemo s potrditvijo opcije v desnem kliku miške.

SAK21.JPG

Knjiženje lahko izvedemo za:
- Zapis - knjižimo samo knjižbo na kateri stojimo
- Dokumenta - knjižimo po številki dokumenta, vse knjižbe z enako številko dokumenta
- Vseh zapisov dokumentov- knjižimo vse dokumente na pregledu

Poleg navedenega izbora lahko podatke za knjiženje omejimo še s posebnima izboroma:

- Zavihek Knjiženje:

Definiramo lahko omejitvene pogoje, na primer Enota, Partner, Konto, Simbol, ali pa knjiženje omejimo na konkretno obdobje datuma veljave pripravljenih neknjiženih dokumentov.

SAK22.JPG

- Zavihek Izbor dokumentov:

Program označi vse dokumente, ki ustrezajo naboru na prejšnjem zavihku. Posamezne dokumente pa dodatno označimo ali odznačimo za knjiženje.

SAK23.JPG

Po potrditvi knjiženja se vneseni oz. preneseni dokumenti dokončno vpišejo na kartice.
Brisanje in popravljanje ni več možno.

Pred knjiženjem se preveri pravilnost vnesenih dokumentov. Po knjiženju se izpiše sporočilo, da so bile knjižene vse postavke ali da se določeno število postavk ni knjižilo. Postavke, ki se niso knjižile, moramo ustrezno popraviti in ponoviti knjižiti.

V kolikor bo program med knjiženjem zaznal, da je določena vknjižba nesmiselna (nepravilna), je ne bo knjižil.
Vsaka knjižena postavka dobi naslednjo prosto zaporedno številko.

Po končanem knjiženju se na zaslonu pojavi sporočilo o uspešnem prenosu.

SAK281.JPG

Če so podatki nesmiselni oziroma nepravilni, se pojavi sporočilo: 'Število ne knjiženih postavk: X', zraven pa se izpiše tudi številka dokumenta in vrsta napake.

Če napake ne moremo odpraviti, postavko pobrišemo in ponovno vnesemo.

 



V tem prispevku